Voting buttons missing in received emails
Scenario:
If you are sending emails from Outlook with Voting buttons added to it, you may notice that the voting buttons are missing in received emails.
Reason:
If you add Voting buttons along with your emails then Outlook will use TNEF MAPI property for the emails to store these details. When TNEF MAPI emails pass through Exchange online connectors, it undergoes MIME conversion and the MIME format does not retain the TNEF MAPI properties as it is a proprietary email format used by Microsoft Outlook. Hence, voting buttons may be missing in the recipient's email.
Resolution 1:
You can effortlessly use the 'Create Polls' feature in Outlook to include voting buttons in your emails. Click here for step-by-step instructions.
Resolution 2:
Resolution 1 utilizes Microsoft Forms, so you can use it directly. However, if you prefer to customize Microsoft Forms and integrate voting or survey options directly into your emails, follow this resolution.
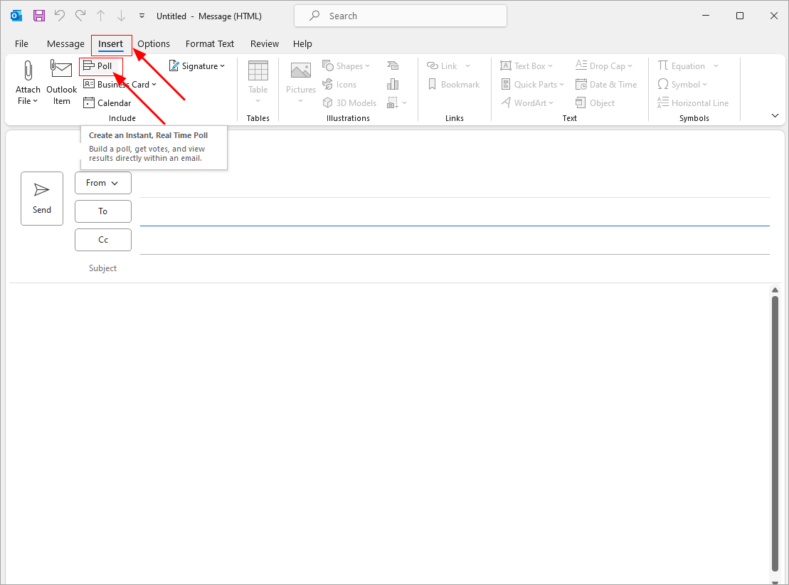
Create Polls on Outlook
You can set up a real-time poll quickly and easily within an email on your Outlook. Simply add your questions and answer options. Once sent, recipients can cast their votes directly in the email or by clicking a link to vote in a browser. You can then view the poll results on the voting card.
Steps:
- Open the compose window on Outlook, then click the 'Insert' tab in the menu bar, followed by selecting 'Poll'
- The Poll pane will appear, prompting you to enter your first question and two options. To include more options, select ‘+ Add option’.
- Once you've finished adding options, you can choose whether responders should select only one answer or multiple answers. To enable multiple answers, toggle the Multiple answers button to the right until it turns green. Then Click ‘Next’ to proceed.
- Hit the ‘Add to email’ button.
- In the email body, you'll find a link to your poll, with your name already filled in the CC line. You're now prepared to send your poll via email.
Your recipients will view the poll directly within the email body (also known as an ‘actionable message’) or receive a link via email to vote in a browser.
You can check the combined results on the voting card in the email. Click ‘Refresh’ for the latest updates or see detailed responses on forms.office.com. Additionally, clicking on the poll link in the email lets you access more detailed results on forms.office.com.
Streamline Email Signature Management with a Free On-demand Demo from Sigsync
Sigsync email signature service provides effortless, centralized signature management for Office 365 and Exchange. Our team can assist you in quickly setting up company-wide signatures. Request a free on-demand demo to see how Sigsync can simplify your email signature management process.





